C++ mpi module for stochmagnet_main Package
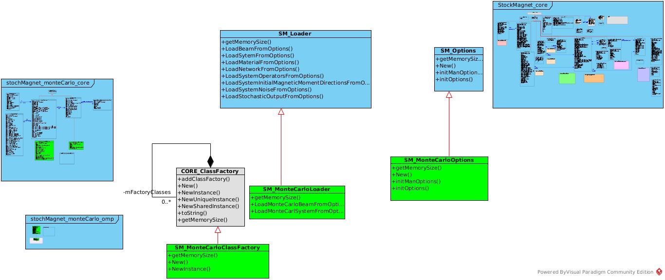
Monte Carlo Systems package <br>

Monte Carlo Systems package
contains Monte Carlo system classes

Monte Carlo Systems package
contains Monte Carlo system classes

It contains the classes;

The implemented system class are in

The UML organization of the package is as follow: