C++ mpi module for stochmagnet_main Package
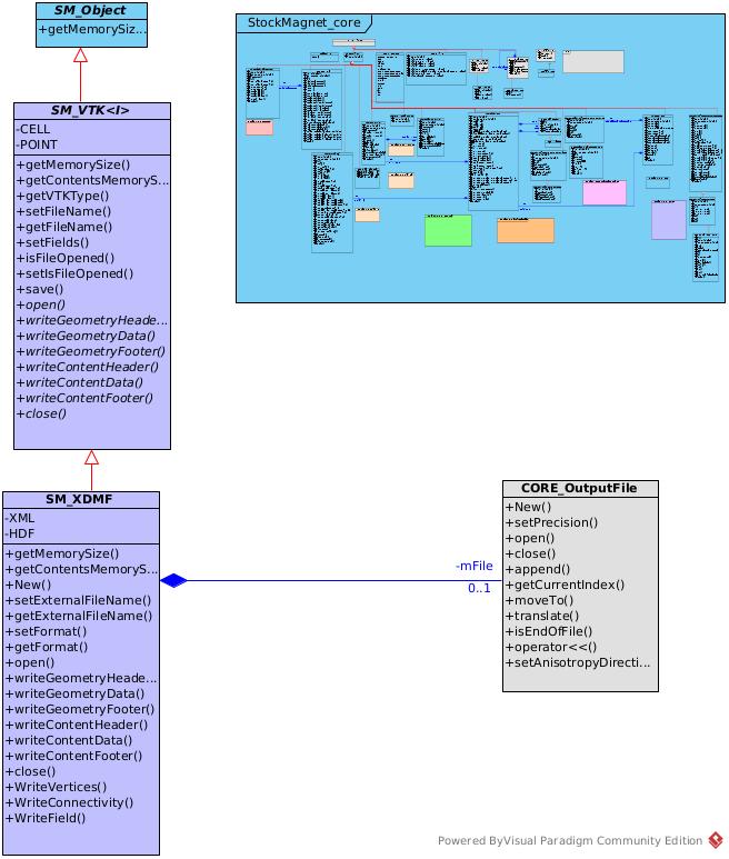
Output files generation package for StochMagnet package

Output files generation package for StochMagnet package contains classes to generate files for paraview software

Output files generation package for StochMagnet package contains classes to generate files for paraview software

It contains the classes

The UML organization of this package is as follow: