crystal structures package of Stoch Magnet module contains crystal structure classes
crystal structures package of Stoch Magnet module contains crystal structure classes
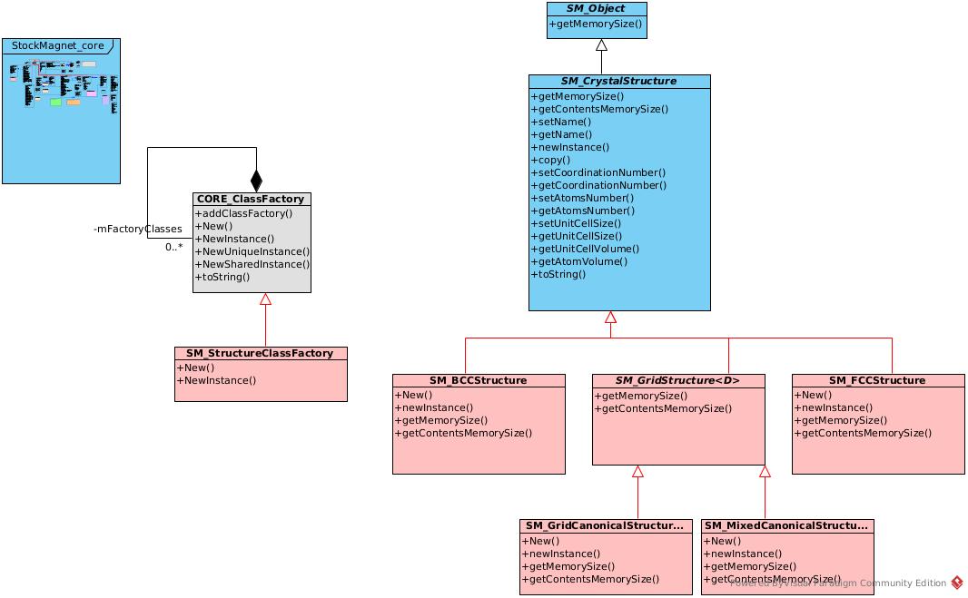
This package contains the class
- SM_BCCStructure to modelize a BCC structure
- SM_FCCStructure to modelize a FCC structure
- SM_GridStructure to modelize a grid structure of dimension D
- SM_GridMixedStructure : the particle of the center of the cell i is connected to all center of cells connected to the cell i
- SM_GridCanonicalStructure : the particle of the center of the cell i is connected to center of cells connected to the cell i in the D directionD
- SM_CrystalStructureClassFactory to manage the instanciation of classes of the package
The UML organization of the package is as follow: